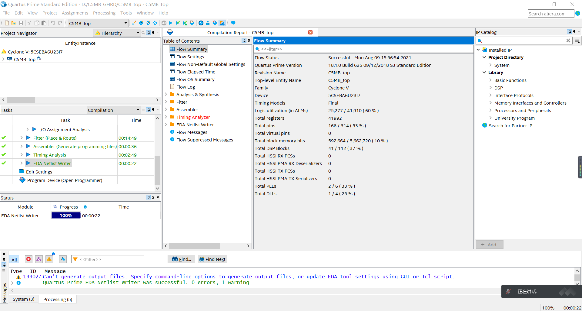
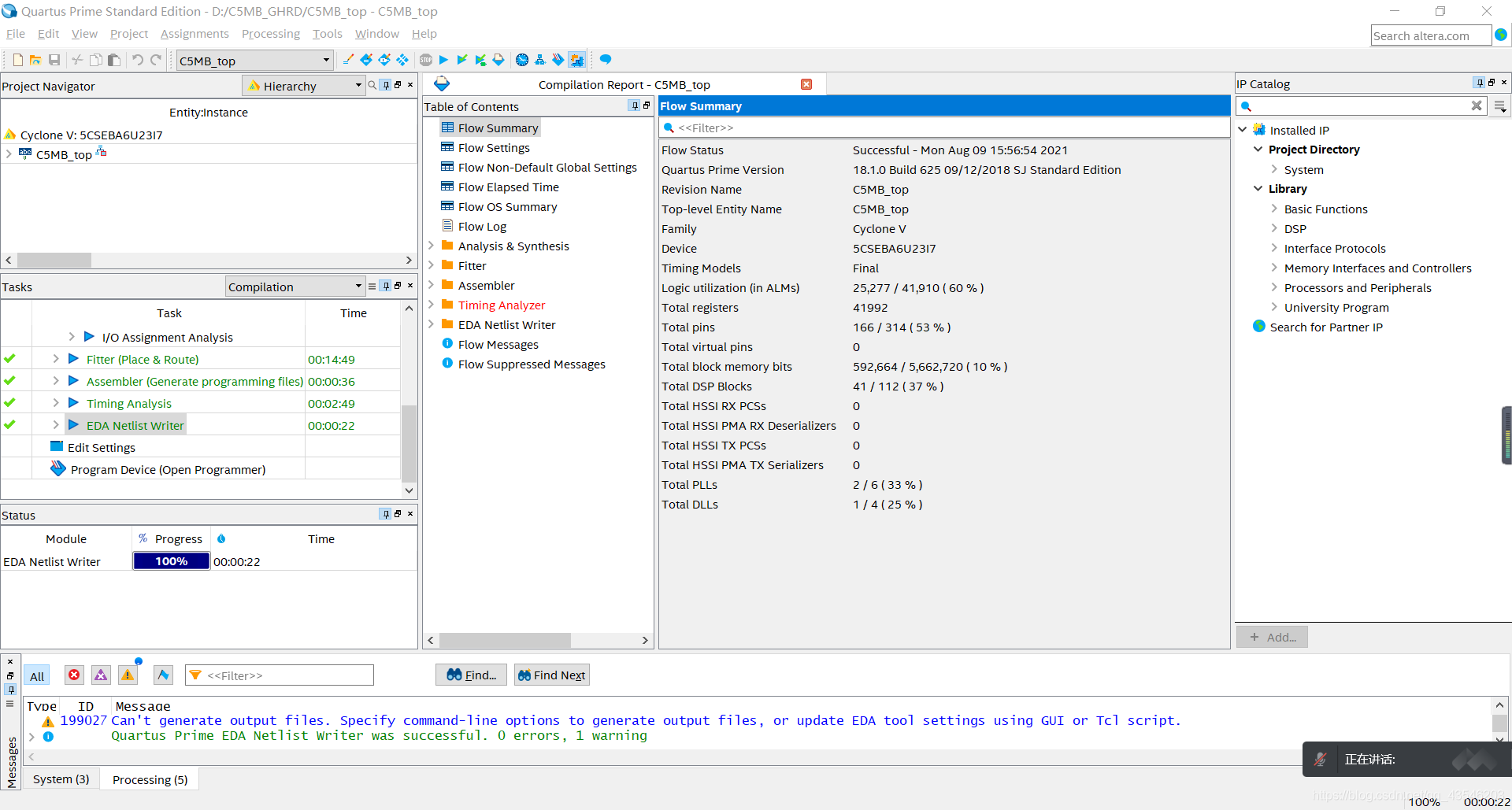
Quartus Ip Catalog Won't Open
Quartus Ip Catalog Won't Open - She meticulously tracked mortality rates in the military hospitals and realized that far more soldiers were dying from preventable diseases like typhus and cholera than from their wounds in battle. And at the end of each week, they would draw their data on the back of a postcard and mail it to the other. The very shape of the placeholders was a gentle guide, a hint from the original template designer about the intended nature of the content. An elegant software interface does more than just allow a user to complete a task; its layout, typography, and responsiveness guide the user intuitively, reduce cognitive load, and can even create a sense of pleasure and mastery. 23 This visual foresight allows project managers to proactively manage workflows and mitigate potential delays. Understanding Online Templates In an era where digital technology continues to evolve, printable images remain a significant medium bridging the gap between the virtual and the tangible. The act of sliding open a drawer, the smell of old paper and wood, the satisfying flick of fingers across the tops of the cards—this was a physical interaction with an information system. The chart is a brilliant hack. The experience is one of overwhelming and glorious density. The archetypal form of the comparison chart, and arguably its most potent, is the simple matrix or table. As societies evolved and codified their practices, these informal measures were standardized, leading to the development of formal systems like the British Imperial system. But the moment you create a simple scatter plot for each one, their dramatic differences are revealed. A basic pros and cons chart allows an individual to externalize their mental debate onto paper, organizing their thoughts, weighing different factors objectively, and arriving at a more informed and confident decision. It is the invisible ink of history, the muscle memory of culture, the ingrained habits of the psyche, and the ancestral DNA of art. The online catalog, in becoming a social space, had imported all the complexities of human social dynamics: community, trust, collaboration, but also deception, manipulation, and tribalism. Driving your Ford Voyager is a straightforward and rewarding experience, thanks to its responsive powertrain and intelligent systems. " "Do not rotate. Your safety and the safety of your passengers are always the top priority. Data visualization, as a topic, felt like it belonged in the statistics department, not the art building. The human brain is inherently a visual processing engine, with research indicating that a significant majority of the population, estimated to be as high as 65 percent, are visual learners who assimilate information more effectively through visual aids. Are we creating work that is accessible to people with disabilities? Are we designing interfaces that are inclusive and respectful of diverse identities? Are we using our skills to promote products or services that are harmful to individuals or society? Are we creating "dark patterns" that trick users into giving up their data or making purchases they didn't intend to? These are not easy questions, and there are no simple answers. The brief is the starting point of a dialogue. The VDC system monitors your steering and braking actions and compares them to the vehicle’s actual motion. People display these quotes in their homes and offices for motivation. This chart moves beyond simple product features and forces a company to think in terms of the tangible worth it delivers. 72 Before printing, it is important to check the page setup options. It is a mindset that we must build for ourselves. This predictability can be comforting, providing a sense of stability in a chaotic world. A printable workout log or fitness chart is an essential tool for anyone serious about their physical well-being, providing a structured way to plan and monitor exercise routines. Furthermore, drawing has therapeutic benefits, offering individuals a means of relaxation, stress relief, and self-expression. The printable template elegantly solves this problem by performing the foundational work of design and organization upfront. And while the minimalist studio with the perfect plant still sounds nice, I know now that the real work happens not in the quiet, perfect moments of inspiration, but in the messy, challenging, and deeply rewarding process of solving problems for others. Such a catalog would force us to confront the uncomfortable truth that our model of consumption is built upon a system of deferred and displaced costs, a planetary debt that we are accumulating with every seemingly innocent purchase. " Then there are the more overtly deceptive visual tricks, like using the area or volume of a shape to represent a one-dimensional value. I can draw over it, modify it, and it becomes a dialogue. His argument is that every single drop of ink on a page should have a reason for being there, and that reason should be to communicate data. This ensures the new rotor sits perfectly flat, which helps prevent brake pulsation. 38 The printable chart also extends into the realm of emotional well-being. The website "theme," a concept familiar to anyone who has used a platform like WordPress, Shopify, or Squarespace, is the direct digital descendant of the print catalog template. It meant a marketing manager or an intern could create a simple, on-brand presentation or social media graphic with confidence, without needing to consult a designer for every small task. Patterns are omnipresent in our lives, forming the fabric of both natural and human-made environments. An effective chart is one that is designed to work with your brain's natural tendencies, making information as easy as possible to interpret and act upon. It’s asking our brains to do something we are evolutionarily bad at. Competitors could engage in "review bombing" to sabotage a rival's product. Traditional techniques and patterns are being rediscovered and preserved, ensuring that this rich heritage is not lost to future generations. An effective org chart clearly shows the chain of command, illustrating who reports to whom and outlining the relationships between different departments and divisions. When you fill out a printable chart, you are not passively consuming information; you are actively generating it, reframing it in your own words and handwriting. Keeping your windshield washer fluid reservoir full will ensure you can maintain a clear view of the road in adverse weather. The origins of the chart are deeply entwined with the earliest human efforts to navigate and record their environment. Each community often had its own distinctive patterns, passed down through generations, which served both functional and decorative purposes. The catalog's demand for our attention is a hidden tax on our mental peace. 26 A weekly family schedule chart can coordinate appointments, extracurricular activities, and social events, ensuring everyone is on the same page. The paper is rough and thin, the page is dense with text set in small, sober typefaces, and the products are rendered not in photographs, but in intricate, detailed woodcut illustrations. Function provides the problem, the skeleton, the set of constraints that must be met. This document serves as the official repair manual for the "ChronoMark," a high-fidelity portable time-capture device. It is a testament to the enduring appeal of a tangible, well-designed artifact in our daily lives. This reduces customer confusion and support requests. My own journey with this object has taken me from a state of uncritical dismissal to one of deep and abiding fascination. We had a "shopping cart," a skeuomorphic nod to the real world, but the experience felt nothing like real shopping. The free printable is the bridge between the ephemeral nature of online content and the practical, tactile needs of everyday life. A hobbyist can download a 3D printable file for a broken part on an appliance and print a replacement at home, challenging traditional models of manufacturing and repair. The most fundamental rule is to never, under any circumstances, work under a vehicle that is supported only by a jack. This requires a different kind of thinking. Having a dedicated area helps you focus and creates a positive environment for creativity. The chart is one of humanity’s most elegant and powerful intellectual inventions, a silent narrator of complex stories. This increased self-awareness can help people identify patterns in their thinking and behavior, ultimately facilitating personal growth and development. But if you look to architecture, psychology, biology, or filmmaking, you can import concepts that feel radically new and fresh within a design context. 6 When you write something down, your brain assigns it greater importance, making it more likely to be remembered and acted upon. If you were to calculate the standard summary statistics for each of the four sets—the mean of X, the mean of Y, the variance, the correlation coefficient, the linear regression line—you would find that they are all virtually identical. The future will require designers who can collaborate with these intelligent systems, using them as powerful tools while still maintaining their own critical judgment and ethical compass. Digital distribution of printable images reduces the need for physical materials, aligning with the broader goal of reducing waste. The earliest known examples of knitting were not created with the two-needle technique familiar to modern knitters, but rather with a technique known as nalbinding, which uses a single needle and predates knitting by thousands of years. The experience is one of overwhelming and glorious density. The sample would be a piece of a dialogue, the catalog becoming an intelligent conversational partner. 63Designing an Effective Chart: From Clutter to ClarityThe design of a printable chart is not merely about aesthetics; it is about applied psychology. " Her charts were not merely statistical observations; they were a form of data-driven moral outrage, designed to shock the British government into action. 26 By creating a visual plan, a student can balance focused study sessions with necessary breaks, which is crucial for preventing burnout and facilitating effective learning. In a world characterized by an overwhelming flow of information and a bewildering array of choices, the ability to discern value is more critical than ever. The static PDF manual, while still useful, has been largely superseded by the concept of the living "design system. In education, drawing is a valuable tool for fostering creativity, critical thinking, and problem-solving skills in students of all ages.怎样使用 Quartus 创建自定义 IP 核? 知乎
quartus使用串口IP模块
Quartus Prime以及QuestaIntel FPGA Edition的配置教程(Windows)_quartus prime
Quartus 调用PLL IP核仿真_quartus prime altera pll在哪里CSDN博客
quartus使用串口IP模块 dlover 博客园
FPGA数字信号处理(四)Quartus FIR IP核实现CSDN博客
About the IP Catalog and Parameter Editor
intel Fronthaul Compression FPGA IP User Guide
Quartus18.1 生成FIFO IP核过程详解_ip catalog在哪里CSDN博客
Quartus 编译 IP报错【已解决】_quarter 编译ip 出错 报告没有相应的库CSDN博客
intel BCH IP Core User Guide
quartus 复制IP核_quartus怎么添加qip文件CSDN博客
Quartus 调用PLL IP核仿真_quartus prime altera pll在哪里CSDN博客
Quartus17.1调用IP核生成inst.v文件调用_quartus prime17.1的ip核在哪CSDN博客
怎么在Quartus中配置SDRAM IP核_quartus sdram ipCSDN博客
Altera硬IP开发PCIe 之一 Quartus II15.0.0.145 安装_quartus pcieCSDN博客
Quartus II中关于IP核的破解_quartusii ddr3 ip核灰色CSDN博客
Fix Intel Quartus Prime Not Responding Issue on windows Easy Fix
FPGA Quartus IP核 打开使用_quartus firCSDN博客
quartus使用串口IP模块 dlover 博客园
Quartus Prime v18.1 standardQuartusPrimeV18.1标准版安装过程_quartus prime
FPGA数字信号处理(八)Quartus FFT IP核实现_quartus中fft核CSDN博客
怎样使用 Quartus 创建自定义 IP 核? 知乎
FPGA之Quartus II 自带的IP核的使用(IP核仅自己学习,未完成)_quartus ip核加入工程了怎么使用CSDN博客
FIR filter simulationbased on Quartus II FIR II IP core and ModelSim
quartus使用串口IP模块
How to link Quartus Prime IP libraries to VUnit VHDLwhiz
FPGA Quartus IP核 打开使用_quartus firCSDN博客
Quartus II 下PLL生成、设置与使用 知乎
怎样使用 Quartus 创建自定义 IP 核? 知乎
怎么在Quartus中配置SDRAM IP核_quartus sdram ipCSDN博客
FPGA Quartus IP核 打开使用_quartus firCSDN博客
利用quartus软件的IP核实现正弦波信号发生器的设计_verilog cyclone ip catalogCSDN博客
FPGA Quartus IP核 打开使用_quartus firCSDN博客
Quartus Prime のIP Catalogを使ってシングルポートRAM(同期書き込み、非同期読み出し)を生成してみる。2019/06
Related Post:



























