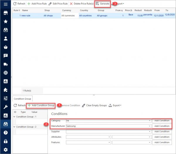
Catalog Price Rules Per Attribute Prestashop
Catalog Price Rules Per Attribute Prestashop - Once all internal repairs are complete, the reassembly process can begin. This had nothing to do with visuals, but everything to do with the personality of the brand as communicated through language. They are the very factors that force innovation. His motivation was explicitly communicative and rhetorical. The gap between design as a hobby or a form of self-expression and design as a profession is not a small step; it's a vast, complicated, and challenging chasm to cross, and it has almost nothing to do with how good your taste is or how fast you are with the pen tool. The goal is to create a clear and powerful fit between the two sides, ensuring that the business is creating something that customers actually value. Research conducted by Dr. The remarkable efficacy of a printable chart begins with a core principle of human cognition known as the Picture Superiority Effect. The goal is to create a clear and powerful fit between the two sides, ensuring that the business is creating something that customers actually value. There was the bar chart, the line chart, and the pie chart. 34 After each workout, you record your numbers. A hobbyist can download a file and print a replacement part for a household appliance, a custom board game piece, or a piece of art. This is the semiotics of the material world, a constant stream of non-verbal cues that we interpret, mostly subconsciously, every moment of our lives. This is incredibly empowering, as it allows for a much deeper and more personalized engagement with the data. The design of a social media app’s notification system can contribute to anxiety and addiction. The stark black and white has been replaced by vibrant, full-color photography. The pressure on sellers to maintain a near-perfect score became immense, as a drop from 4. It is a form of passive income, though it requires significant upfront work. 102 In the context of our hyper-connected world, the most significant strategic advantage of a printable chart is no longer just its ability to organize information, but its power to create a sanctuary for focus. It is selling a promise of a future harvest. The images are not aspirational photographs; they are precise, schematic line drawings, often shown in cross-section to reveal their internal workings. A designer who looks at the entire world has an infinite palette to draw from. The inside rearview mirror should be centered to give a clear view through the rear window. The first online catalogs, by contrast, were clumsy and insubstantial. Users can purchase high-resolution art files for a very low price. Printable maps and diagrams are useful for geography and science. This brought unprecedented affordability and access to goods, but often at the cost of soulfulness and quality. 21 In the context of Business Process Management (BPM), creating a flowchart of a current-state process is the critical first step toward improvement, as it establishes a common, visual understanding among all stakeholders. The chart is essentially a pre-processor for our brain, organizing information in a way that our visual system can digest efficiently. The journey through an IKEA catalog sample is a journey through a dream home, a series of "aha!" moments where you see a clever solution and think, "I could do that in my place. Constructive critiques can highlight strengths and areas for improvement, helping you refine your skills. The remarkable efficacy of a printable chart begins with a core principle of human cognition known as the Picture Superiority Effect. 16 A printable chart acts as a powerful countermeasure to this natural tendency to forget. The power of this structure is its relentless consistency. Before creating a chart, one must identify the key story or point of contrast that the chart is intended to convey. Carefully place the new board into the chassis, aligning it with the screw posts. 67 Words are just as important as the data, so use a clear, descriptive title that tells a story, and add annotations to provide context or point out key insights. 68To create a clean and effective chart, start with a minimal design. This act of visual translation is so fundamental to modern thought that we often take it for granted, encountering charts in every facet of our lives, from the morning news report on economic trends to the medical pamphlet illustrating health risks, from the project plan on an office wall to the historical atlas mapping the rise and fall of empires. The very definition of "printable" is currently undergoing its most radical and exciting evolution with the rise of additive manufacturing, more commonly known as 3D printing. It is the quiet, humble, and essential work that makes the beautiful, expressive, and celebrated work of design possible. The image should be proofed and tested by printing a draft version to check for any issues. As we delve into the artistry of drawing, we embark on a journey of discovery and creativity, where each stroke of the pencil reveals a glimpse of the artist's soul. The website was bright, clean, and minimalist, using a completely different, elegant sans-serif. Failing to do this step before driving will result in having no brakes on the first pedal press. The spindle motor itself does not need to be removed for this procedure. Learning about the history of design initially felt like a boring academic requirement. Write down the model number accurately. It feels less like a tool that I'm operating, and more like a strange, alien brain that I can bounce ideas off of. 26The versatility of the printable health chart extends to managing specific health conditions and monitoring vital signs. 40 By externalizing their schedule onto a physical chart, students can adopt a more consistent and productive routine, moving away from the stressful and ineffective habit of last-minute cramming. It’s the disciplined practice of setting aside your own assumptions and biases to understand the world from someone else’s perspective. Where a modernist building might be a severe glass and steel box, a postmodernist one might incorporate classical columns in bright pink plastic. This will expose the internal workings, including the curvic coupling and the indexing mechanism. Enhancing Composition and Design In contemporary times, journaling has been extensively studied for its psychological benefits. Drawing is also a form of communication, allowing artists to convey complex ideas, emotions, and stories through visual imagery. More often, they are patterns we follow, traced from the ghost template laid down by our family dynamics and the societal norms we absorbed as children. These digital files are still designed and sold like traditional printables. After the logo, we moved onto the color palette, and a whole new world of professional complexity opened up. If the problem is electrical in nature, such as a drive fault or an unresponsive component, begin by verifying all input and output voltages at the main power distribution block and at the individual component's power supply. The brief was to create an infographic about a social issue, and I treated it like a poster. The interface of a streaming service like Netflix is a sophisticated online catalog. Each type of symmetry contributes to the overall harmony and coherence of the pattern. The very essence of its utility is captured in its name; it is the "printable" quality that transforms it from an abstract digital file into a physical workspace, a tactile starting point upon which ideas, plans, and projects can be built. It seemed to be a tool for large, faceless corporations to stamp out any spark of individuality from their marketing materials, ensuring that every brochure and every social media post was as predictably bland as the last. A more expensive coat was a warmer coat. The assembly of your Aura Smart Planter is a straightforward process designed to be completed in a matter of minutes. 785 liters in a U. Nature has already solved some of the most complex design problems we face. This typically involves choosing a file type that supports high resolution and, if necessary, lossless compression. He nodded slowly and then said something that, in its simplicity, completely rewired my brain. Start by gathering information from the machine operator regarding the nature of the failure and the conditions under which it occurred. In the hands of a manipulator, it can become a tool for deception, simplifying reality in a way that serves a particular agenda. 51 By externalizing their schedule onto a physical chart, students can avoid the ineffective and stressful habit of cramming, instead adopting a more consistent and productive routine. This posture ensures you can make steering inputs effectively while maintaining a clear view of the instrument cluster. 35 Here, you can jot down subjective feelings, such as "felt strong today" or "was tired and struggled with the last set. It is a process that transforms passive acceptance into active understanding. How does a person move through a physical space? How does light and shadow make them feel? These same questions can be applied to designing a website. It teaches us that we are not entirely self-made, that we are all shaped by forces and patterns laid down long before us. The resulting idea might not be a flashy new feature, but a radical simplification of the interface, with a focus on clarity and reassurance.Catalog Price Rules Issue · Issue 25638 · · GitHub
How can set priority on multi Catalog Prices Rules? · Issue 25269
How to Create Catalog Price Rules in HiddenTechies
Catalog Price Rules PrintXpand
Adding Catalog Price Rules in 1.5 Web Hosting Hub
Add Cart Price Rule to Store Studyopedia
Pricing Rules In 1.7
Guide for Catalog price rules in STTHEMES
How to add conditions to catalog rules in 1.5 InMotion Hosting
How to Configure Catalog Price Rules in
How to Add Product Combinations With Discounts on a Product Page in
How To Create Magento 2 Catalog Price Rules
How to Create Catalog Price Rules in HiddenTechies
How to check if my discounted (specific) prices are correctly exported?
Catalog Price Rules Configuring and using
Add Cart Price Rule to Store Studyopedia
Guide for Catalog price rules in STTHEMES
Add Catalog Price Rule to Store Studyopedia
Catalog Price Rules 8 documentation
How to add a catalog price rule in 1.5 InMotion Hosting
How to Create Magento Catalog Price Rules 2023 Guide
How to Bulk Add Specific Prices to Combinations
1.6.x. How to manage catalog price rules Zemez Support
A StepByStep Guide To Creating Price Rules For Magento 2 Catalogues
Pricing Rules In 1.7
Guide for Catalog price rules in STTHEMES
Tutorials 14 Cart and Catalog Price Rules YouTube
Guide for Catalog price rules in STTHEMES
How to Configure Catalog Price Rules in
Create Magento 2 Catalog Price Rules [StepbyStep]
Add Catalog Price Rule to Store Studyopedia
How to Configure Catalog Price Rules in
Add Cart Price Rule to Store Studyopedia
How to make a discount in tutorials and tips
How to check if my specific prices are correctly exported?
Related Post:



























![Create Magento 2 Catalog Price Rules [StepbyStep]](https://cm.magefan.com/catalog/catalog-price-rules-vs-cart-price-rules.png)




