Ca01 Catalog
Ca01 Catalog - The object itself is unremarkable, almost disposable. It is a form of passive income, though it requires significant upfront work. The choice of materials in a consumer product can contribute to deforestation, pollution, and climate change. It can be endlessly updated, tested, and refined based on user data and feedback. And beyond the screen, the very definition of what a "chart" can be is dissolving. 18 This is so powerful that many people admit to writing down a task they've already completed just for the satisfaction of crossing it off the list, a testament to the brain's craving for this sense of closure and reward. It is the invisible architecture that allows a brand to speak with a clear and consistent voice across a thousand different touchpoints. The layout is rigid and constrained, built with the clumsy tools of early HTML tables. Just like learning a spoken language, you can’t just memorize a few phrases; you have to understand how the sentences are constructed. " On its surface, the term is a simple adjective, a technical descriptor for a file or document deemed suitable for rendering onto paper. As technology advances, new tools and resources are becoming available to knitters, from digital patterns and tutorials to 3D-printed knitting needles and yarns. This is the art of data storytelling. 34 By comparing income to expenditures on a single chart, one can easily identify areas for potential savings and more effectively direct funds toward financial goals, such as building an emergency fund or investing for retirement. Typically, it consists of a set of three to five powerful keywords or phrases, such as "Innovation," "Integrity," "Customer-Centricity," "Teamwork," and "Accountability. These lights illuminate to indicate a system malfunction or to show that a particular feature is active. 1 Beyond chores, a centralized family schedule chart can bring order to the often-chaotic logistics of modern family life. 16 By translating the complex architecture of a company into an easily digestible visual format, the organizational chart reduces ambiguity, fosters effective collaboration, and ensures that the entire organization operates with a shared understanding of its structure. The integration of patterns in architectural design often draws inspiration from historical precedents, blending tradition with modernity. The Professional's Chart: Achieving Academic and Career GoalsIn the structured, goal-oriented environments of the workplace and academia, the printable chart proves to be an essential tool for creating clarity, managing complexity, and driving success. You can use a simple line and a few words to explain *why* a certain spike occurred in a line chart. This involves making a conscious choice in the ongoing debate between analog and digital tools, mastering the basic principles of good design, and knowing where to find the resources to bring your chart to life. Form and Space: Once you're comfortable with lines and shapes, move on to creating forms. To engage it, simply pull the switch up. In science and engineering, where collaboration is global and calculations must be exact, the metric system (specifically the International System of Units, or SI) is the undisputed standard. You can then lift the lid and empty any remaining water from the basin. The sample would be a piece of a dialogue, the catalog becoming an intelligent conversational partner. Learning to trust this process is difficult. You can choose the specific pages that fit your lifestyle. The printable chart is not a monolithic, one-size-fits-all solution but rather a flexible framework for externalizing and structuring thought, which morphs to meet the primary psychological challenge of its user. 25 In this way, the feelings chart and the personal development chart work in tandem; one provides a language for our emotional states, while the other provides a framework for our behavioral tendencies. Virtual and augmented reality technologies are also opening new avenues for the exploration of patterns. A well-designed chair is not beautiful because of carved embellishments, but because its curves perfectly support the human spine, its legs provide unwavering stability, and its materials express their inherent qualities without deception. The next frontier is the move beyond the screen. When objective data is used, it must be accurate and sourced reliably. For a consumer choosing a new laptop, these criteria might include price, processor speed, RAM, storage capacity, screen resolution, and weight. It has made our lives more convenient, given us access to an unprecedented amount of choice, and connected us with a global marketplace of goods and ideas. Each item is photographed in a slightly surreal, perfectly lit diorama, a miniature world where the toys are always new, the batteries are never dead, and the fun is infinite. Digital applications excel at tasks requiring collaboration, automated reminders, and the management of vast amounts of information, such as shared calendars or complex project management software. You start with the central theme of the project in the middle of a page and just start branching out with associated words, concepts, and images. Data visualization was not just a neutral act of presenting facts; it could be a powerful tool for social change, for advocacy, and for telling stories that could literally change the world. A walk through a city like London or Rome is a walk through layers of invisible blueprints. Instead, it is shown in fully realized, fully accessorized room settings—the "environmental shot. The classic book "How to Lie with Statistics" by Darrell Huff should be required reading for every designer and, indeed, every citizen. The page is stark, minimalist, and ordered by an uncompromising underlying grid. Here we encounter one of the most insidious hidden costs of modern consumer culture: planned obsolescence. I no longer see it as a symbol of corporate oppression or a killer of creativity. Incorporating Mindfulness into Journaling Overcoming Common Barriers to Journaling Drawing is a lifelong journey, and there's always something new to learn and explore. For students, a well-structured study schedule chart is a critical tool for success, helping them to manage their time effectively, break down daunting subjects into manageable blocks, and prioritize their workload. This digital medium has also radically democratized the tools of creation. In his 1786 work, "The Commercial and Political Atlas," he single-handedly invented or popularised three of the four horsemen of the modern chart apocalypse: the line chart, the bar chart, and later, the pie chart. It is a critical lens that we must learn to apply to the world of things. The typography was whatever the browser defaulted to, a generic and lifeless text that lacked the careful hierarchy and personality of its print ancestor. Printable valentines and Easter basket tags are also common. The free printable is a quiet revolution on paper, a simple file that, once printed, becomes a personalized tool, a piece of art, a child's lesson, or a plan for a better week, embodying the very best of the internet's promise to share knowledge and creativity with the entire world. But the moment you create a simple scatter plot for each one, their dramatic differences are revealed. Companies use document templates for creating consistent and professional contracts, proposals, reports, and memos. These methods felt a bit mechanical and silly at first, but I've come to appreciate them as tools for deliberately breaking a creative block. In the latter half of the 20th century, knitting experienced a decline in popularity, as mass-produced clothing became more prevalent and time constraints made the craft less appealing. To be a responsible designer of charts is to be acutely aware of these potential pitfalls. A well-designed chair is not beautiful because of carved embellishments, but because its curves perfectly support the human spine, its legs provide unwavering stability, and its materials express their inherent qualities without deception. Their work is a seamless blend of data, visuals, and text. It has been designed for clarity and ease of use, providing all necessary data at a glance. 2 More than just a task list, this type of chart is a tool for encouraging positive behavior and teaching children the crucial life skills of independence, accountability, and responsibility. The foundation of most charts we see today is the Cartesian coordinate system, a conceptual grid of x and y axes that was itself a revolutionary idea, a way of mapping number to space. The online catalog had to overcome a fundamental handicap: the absence of touch. Individuals can use a printable chart to create a blood pressure log or a blood sugar log, providing a clear and accurate record to share with their healthcare providers. Once your pods are in place, the planter’s wicking system will begin to draw water up to the seeds, initiating the germination process. After the machine is locked out, open the main cabinet door. The use of proprietary screws, glued-in components, and a lack of available spare parts means that a single, minor failure can render an entire device useless. The bar chart, in its elegant simplicity, is the master of comparison. Most printables are sold for personal use only. This "good enough" revolution has dramatically raised the baseline of visual literacy and quality in our everyday lives. This high resolution ensures that the printed product looks crisp and professional. The myth of the lone genius is perhaps the most damaging in the entire creative world, and it was another one I had to unlearn. A doctor can print a custom surgical guide based on a patient's CT scan. Your instrument panel is also a crucial source of information in an emergency. Each of these chart types was a new idea, a new solution to a specific communicative problem. As we continue on our journey of self-discovery and exploration, may we never lose sight of the transformative power of drawing to inspire, uplift, and unite us all.CA01 Ash & Machine Gray Tone 1 Gloss Mr.Hobby CA01
Coach Jacket (CA01) Craft Clothing
Cartier PreOwned Cartier Panthre 18K Yellow Gold Diamond, Tsavorite
Ai Thinker Ca01 LTE Cat.1 Module buy online at Low Price in India
[38บ. ราคาพิเศษ] Moov Adapter CA01 OTG Type C to USB มือถือ ตัวแปลง
Promo Castor Roda Wallmount Open Close Rack Rak Server CA01 Diskon 23
Ai Thinker Ca01 LTE Cat.1 Module buy online at Low Price in India
[34บ. ราคาพิเศษ] Moov Adapter AC01 / CA01 OTG Type C / USB มือถือ ตัว
PPCA01 Bloxwich Group Coverall
CA01 产品目录用户使用手册_word文档在线阅读与下载_无忧文档
GIFT BOX CA01 SET 2 GIFT BOX CREATIVE XMAS COUNTDOWN
Goaltage CA01 USBA To USBC Charging Cable With HighSpeed Certified
CA010N0N3050 50ft RG8 Coax Cable 6GHz N Male RF400 Belden
Jual CASTOR SET OF 4 CA01 ACCESSORIES RODA RAK SERVER CLOSE RACK
CA01
Stihl 2450 Lithium Ion Smart Connector 2 A CA01 400 4901 from Stihl
(PDF) CA 01 Create Routing DOKUMEN.TIPS
Stihl 2450 Lithium Ion Smart Connector 2 A CA01 400 4901 Acme Tools
Assigning Component to the Operation (CA01 Transaction) Graphical
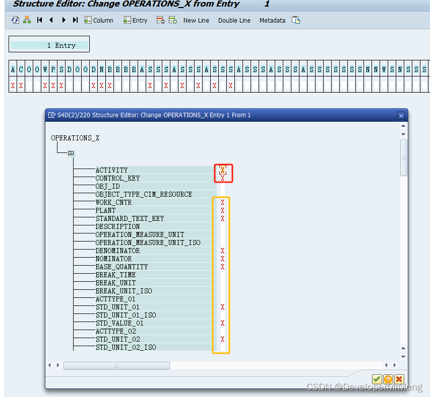
SAP CA01/CA02 创建及更新工艺路线BAPICSDN博客
CA01 International
SAP CA01/CA02 创建及更新工艺路线BAPICSDN博客
Promo INDORACK Castor Roda Wallmount Open Close Rack Rak Server CA01
Promo Castor Roda Wallmount Open Close Rack Rak Server Ca01 Diskon 23
Схеми кавомашин Coffee Proffee
SMC Sintered Metal Elements
日本代購代標第一品牌【樂淘letao】-【医療機関/薬局向け】顔認証付きカードリーダー Caora01 PDCA01 5インチタッチパネル
SAP CA01/CA02 创建及更新工艺路线BAPICSDN博客
NA4266 顔認証付きカードリーダー Caora01 PDCA01 5インチ タッチパネル マイナンバーカード対応 富士通JAPAN 検
(PDF) Regulator with Builtin Pressure Gauge Filter
USPCA01 UFS
نرم افزار SIEMENS Catalog CA 01 کاتالوگ زیمنس محصو...
Ca 01 PDF Usb Microsoft Windows
(PDF) PC Wiring System
Related Post:






























